Compare and Synchronize PostgreSQL Database Schemas
EMS DB Comparer for PostgreSQL is a high-performance utility designed for comparing and synchronizing PostgreSQL database structures. It allows you to identify differences in objects instantly and execute automatically generated scripts to eliminate schema discrepancies.
With DB Comparer, you can automate PostgreSQL database comparison tasks using the powerful Console Application. Define custom comparison parameters, work with several projects at once, and generate professional reports to ensure your database environments stay in sync.
Its intuitive graphical interface simplifies structural management, helping you discover differences in PostgreSQL schemas quickly and effectively, saving both time and resources.
Key Features
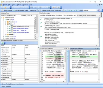
- Schema Comparison: Compare and synchronize databases or schemas on different servers or within a single server.
- Flexible Selection: Compare all database objects or select specific ones and their properties.
- Automated Sync: Use the Console Application to automate database comparison and synchronization tasks.
- Sync Modes: Choose between manual step-by-step synchronization or a fully automatic process.
- Visual Differences: Clear visual representation of discrepancies with detailed object descriptions.
- Modification Scripts: Automatically generate scripts to eliminate differences and align structures.
- Professional Reporting: Generate detailed difference reports with the ability to add custom templates.
- Project Management: Work with several comparison projects at once; save and load projects with all parameters.
- SQL Script Editor: Built-in editor with syntax highlighting for manual script adjustments.
- Advanced Options: A wide variety of configuration settings for precise comparison and synchronization.
- Modern GUI: Easy-to-use interface with full dark theme support for comfortable work.
- PostgreSQL Support: Full compatibility with the latest versions of PostgreSQL database servers.
In-purchase Benefits
- FREE One Year of Maintenance already included!
- FREE software updates and upgrades during Maintenance period!
- FREE and unlimited Technical Support during Maintenance period!
- Reasonable pricing for Maintenance renewal – from 35% per Year!
- Volume discounts when buying two or more copies of one product
- Cross-selling discounts on related products
- 30-day money-back guarantee
DB Comparer for PostgreSQL
Get started with DB Comparer for PostgreSQL
Download a fully-functional 30-day free trial, and start saving time with your database management today.
Download free trialGot questions?
If you'd like any help, or have a question about our tools or purchasing options, just get in touch.






